דילוג לתוכן
  • חוקי הפורום
  • פופולרי
  • לא נפתר
  • משתמשים
  • חיפוש גוגל בפורום
  • צור קשר
עיצובים
  • Light
  • Cerulean
  • Cosmo
  • Flatly
  • Journal
  • Litera
  • Lumen
  • Lux
  • Materia
  • Minty
  • Morph
  • Pulse
  • Sandstone
  • Simplex
  • Sketchy
  • Spacelab
  • United
  • Yeti
  • Zephyr
  • Dark
  • Cyborg
  • Darkly
  • Quartz
  • Slate
  • Solar
  • Superhero
  • Vapor

  • ברירת מחדל (ללא עיצוב (ברירת מחדל))
  • ללא עיצוב (ברירת מחדל)
כיווץ
מתמחים טופ
  1. דף הבית
  2. קטגוריות בהרצה
  3. תכנות
  4. בינה מלאכותית - AI
  5. עזרה הדדית - בינה מלאכותית
  6. בקשה | מישהו יכול "לקמפל" לי את זה?

בקשה | מישהו יכול "לקמפל" לי את זה?

מתוזמן נעוץ נעול הועבר עזרה הדדית - בינה מלאכותית
140 פוסטים 22 כותבים 779 צפיות 19 עוקבים
  • מהישן לחדש
  • מהחדש לישן
  • הכי הרבה הצבעות
תגובה
  • תגובה כנושא
התחברו כדי לפרסם תגובה
נושא זה נמחק. רק משתמשים עם הרשאות מתאימות יוכלו לצפות בו.
  • ב בעל כנפיים

    @מגנוס-קרלסן @smct יכול להיות שחסר משהו שנקרא קובץ BASH?
    זכו לי שהיא הביאה לי עוד כמה שורות בנפרד ואמרה לי על זה משהו

    S מחובר
    S מחובר
    smct
    כתב נערך לאחרונה על ידי
    #119

    @בעל-כנפיים
    איך אני יכול ליצור איתך קשר?

    ב תגובה 1 תגובה אחרונה
    0
    • S smct

      @בעל-כנפיים
      איך אני יכול ליצור איתך קשר?

      ב מנותק
      ב מנותק
      בעל כנפיים
      כתב נערך לאחרונה על ידי
      #120

      @smct מייל בפרופיל שלי

      S תגובה 1 תגובה אחרונה
      0
      • ב בעל כנפיים

        @smct מייל בפרופיל שלי

        S מחובר
        S מחובר
        smct
        כתב נערך לאחרונה על ידי
        #121

        @בעל-כנפיים
        אין שם שום מייל

        ב תגובה 1 תגובה אחרונה
        0
        • S smct

          @בעל-כנפיים
          אין שם שום מייל

          ב מנותק
          ב מנותק
          בעל כנפיים
          כתב נערך לאחרונה על ידי
          #122

          @smct אופסס הוא מוסתר.. שלחתי לך כבר מייל

          ב תגובה 1 תגובה אחרונה
          0
          • ב בעל כנפיים

            @smct אופסס הוא מוסתר.. שלחתי לך כבר מייל

            ב מנותק
            ב מנותק
            בעל כנפיים
            כתב נערך לאחרונה על ידי
            #123

            @בעל-כנפיים וואי איזה מאכזב... הייתי בטוח באלף אחוז שזה יעבוד...

            ת תגובה 1 תגובה אחרונה
            0
            • מ מתושלח-הישראלי

              @בעל-כנפיים וכל מי שעקב אחרי השרשור הארוך הזה,
              עברתי על כל 97 התגובות, ורואים פה בדיוק את הבעיה בלנסות לבנות תוכנה עם AI כשאין רקע טכני – זה לופ אינסופי של קוד שבור, קימפולים שלא עובדים, ובאגים שאי אפשר להבין🐞
              בקיצור, החלטתי לחסוך לכולם את כאב הראש ופשוט בניתי לך את התוכנה,
              זה לא קוד שצריך לקמפל, לא סקריפט שצריך להריץ, ולא משהו שצריך לתקן. זו תוכנה עובדת, פשוטה ומוכנה לשימוש שעושה בדיוק את מה שביקשת.
              הוראות:
              README.md
              הורדה v0.8

              מ מנותק
              מ מנותק
              מד
              כתב נערך לאחרונה על ידי
              #124

              @בעל-כנפיים
              משהו לא טוב ביצירתו של @מתושלח-הישראלי: ❓

              @בעל-כנפיים וכל מי שעקב אחרי השרשור הארוך הזה,
              עברתי על כל 97 התגובות, ורואים פה בדיוק את הבעיה בלנסות לבנות תוכנה עם AI כשאין רקע טכני – זה לופ אינסופי של קוד שבור, קימפולים שלא עובדים, ובאגים שאי אפשר להבין🐞
              בקיצור, החלטתי לחסוך לכולם את כאב הראש ופשוט בניתי לך את התוכנה,
              זה לא קוד שצריך לקמפל, לא סקריפט שצריך להריץ, ולא משהו שצריך לתקן. זו תוכנה עובדת, פשוטה ומוכנה לשימוש שעושה בדיוק את מה שביקשת.
              הוראות:
              README.md
              הורדה v0.8

              ב תגובה 1 תגובה אחרונה
              0
              • מ מד

                @בעל-כנפיים
                משהו לא טוב ביצירתו של @מתושלח-הישראלי: ❓

                @בעל-כנפיים וכל מי שעקב אחרי השרשור הארוך הזה,
                עברתי על כל 97 התגובות, ורואים פה בדיוק את הבעיה בלנסות לבנות תוכנה עם AI כשאין רקע טכני – זה לופ אינסופי של קוד שבור, קימפולים שלא עובדים, ובאגים שאי אפשר להבין🐞
                בקיצור, החלטתי לחסוך לכולם את כאב הראש ופשוט בניתי לך את התוכנה,
                זה לא קוד שצריך לקמפל, לא סקריפט שצריך להריץ, ולא משהו שצריך לתקן. זו תוכנה עובדת, פשוטה ומוכנה לשימוש שעושה בדיוק את מה שביקשת.
                הוראות:
                README.md
                הורדה v0.8

                ב מנותק
                ב מנותק
                בעל כנפיים
                כתב נערך לאחרונה על ידי
                #125

                @מד אפשוט לא הצלחתי להגיע לתוכנה... הקישור הוא לאיזה אתר מוזר ולא הצלחתי למצוא בו את התוכנה
                דבר שני התוכנה שרציתי גם מסדרת את השירים בכרטיס מוחקת כפולים מסדרת שירים מפוזרים, ועוד כל מיני

                ב תגובה 1 תגובה אחרונה
                0
                • ב בעל כנפיים

                  @מד אפשוט לא הצלחתי להגיע לתוכנה... הקישור הוא לאיזה אתר מוזר ולא הצלחתי למצוא בו את התוכנה
                  דבר שני התוכנה שרציתי גם מסדרת את השירים בכרטיס מוחקת כפולים מסדרת שירים מפוזרים, ועוד כל מיני

                  ב מנותק
                  ב מנותק
                  בעל כנפיים
                  כתב נערך לאחרונה על ידי
                  #126

                  @בעל-כנפיים אז רגע.. הקוד פשוט לזבל?

                  מ תגובה 1 תגובה אחרונה
                  0
                  • ב בעל כנפיים

                    @בעל-כנפיים אז רגע.. הקוד פשוט לזבל?

                    מ מנותק
                    מ מנותק
                    מד
                    כתב נערך לאחרונה על ידי
                    #127

                    @בעל-כנפיים כתב בבקשה | מישהו יכול "לקמפל" לי את זה?:

                    @בעל-כנפיים אז רגע.. הקוד פשוט לזבל?

                    אל יחר אפך בעבדך, אבל "כן!"...

                    זה לא מן הנמנע שבהמשך תצליח לעשות מהזבל איזה כלי יפה, אבל בהשקפה ראשונה, יצירה שנוצר ע"י בינה, ואין מתכנת עומד על גביו, זה זבל (למעט דברים קטנטנים ביותר - שבמקרה שלנו זה לא).

                    תגובה 1 תגובה אחרונה
                    0
                    • מגנוס קרלסןמ מגנוס קרלסן

                      @בעל-כנפיים לא
                      יש בעיה בקידוד
                      רואים לפי השגיאה

                      ע"ה דכו"עע מנותק
                      ע"ה דכו"עע מנותק
                      ע"ה דכו"ע
                      כתב נערך לאחרונה על ידי
                      #128

                      @מגנוס-קרלסן כתב בבקשה | מישהו יכול "לקמפל" לי את זה?:

                      @בעל-כנפיים לא
                      יש בעיה בקידוד
                      רואים לפי השגיאה

                      להחליף קידוד זה פונקציה פשוטה בשמור בשם של פנקס רשימות, שלא לדבר על עורך קוד.

                      אבל יש בקוד הזה עוד כמה בעיות, כמו שהתוכנה כתובה שם פעמיים, וכתוב שם פתאום באמצע גם את היוצר של התוכנה וכו'. בסביבות שורה 313

                      ב 2 תגובות תגובה אחרונה
                      0
                      • ע"ה דכו"עע ע"ה דכו"ע

                        @מגנוס-קרלסן כתב בבקשה | מישהו יכול "לקמפל" לי את זה?:

                        @בעל-כנפיים לא
                        יש בעיה בקידוד
                        רואים לפי השגיאה

                        להחליף קידוד זה פונקציה פשוטה בשמור בשם של פנקס רשימות, שלא לדבר על עורך קוד.

                        אבל יש בקוד הזה עוד כמה בעיות, כמו שהתוכנה כתובה שם פעמיים, וכתוב שם פתאום באמצע גם את היוצר של התוכנה וכו'. בסביבות שורה 313

                        ב מנותק
                        ב מנותק
                        בעל כנפיים
                        כתב נערך לאחרונה על ידי
                        #129

                        @ע-ה-דכו-ע התוכנה כתובה פעמיים?? 😄 אוקיי...

                        תגובה 1 תגובה אחרונה
                        0
                        • ע"ה דכו"עע ע"ה דכו"ע

                          @מגנוס-קרלסן כתב בבקשה | מישהו יכול "לקמפל" לי את זה?:

                          @בעל-כנפיים לא
                          יש בעיה בקידוד
                          רואים לפי השגיאה

                          להחליף קידוד זה פונקציה פשוטה בשמור בשם של פנקס רשימות, שלא לדבר על עורך קוד.

                          אבל יש בקוד הזה עוד כמה בעיות, כמו שהתוכנה כתובה שם פעמיים, וכתוב שם פתאום באמצע גם את היוצר של התוכנה וכו'. בסביבות שורה 313

                          ב מנותק
                          ב מנותק
                          בעל כנפיים
                          כתב נערך לאחרונה על ידי
                          #130

                          @ע-ה-דכו-ע
                          זה מה שקלוד אמר על הקוד [אחלה חרוז]:
                          בעיות אפשריות:

                          1. חסרה תלות חיצונית: mutagen
                            הקוד משתמש בספרייה mutagen שצריך להתקין:
                            pip install mutagen
                          2. חסרה תלות חיצונית: PySide6
                            הקוד משתמש ב-PySide6 לממשק גרפי:
                            pip install PySide6
                          3. בעיית תחביר בשורה 175 (אפשרית)
                            יש סוגריים מרובעים חסרים בפונקציה write_tags:

                          במקום:

                          audio["artist"] = [artist]

                          צריך להיות (אם easy=True):

                          audio["artist"] = artist # או להשאיר כמו שזה
                          למעשה, אם easy=True - הערכים כבר צריכים להיות רשימות, אז הקוד נראה תקין.
                          4. בעיה אפשרית עם encoding
                          אם אתה מריץ על Windows, ייתכן שצריך להגדיר encoding:

                          בתחילת הקובץ:

                          import sys
                          import os
                          os.environ['PYTHONIOENCODING'] = 'utf-8'
                          פתרון מהיר:

                          התקן את כל התלויות:

                          pip install mutagen PySide6

                          הרץ את הקוד:

                          python your_script.py

                          תגובה 1 תגובה אחרונה
                          0
                          • ב בעל כנפיים

                            @בעל-כנפיים וואי איזה מאכזב... הייתי בטוח באלף אחוז שזה יעבוד...

                            ת מנותק
                            ת מנותק
                            תותחוביץ'
                            כתב נערך לאחרונה על ידי
                            #131

                            @בעל-כנפיים

                            א. תשנה את ההגדרה בתצוגה ותסמן וי בסיומות שמות הקבצים.
                            ב. שנה את הסיומת ל .py
                            ויש לך קובץ פייתון

                            רק עוד משהו קטן.... וסליחה שאני סוטה מהנושא, זה פשוט משגע אותי בעין..... אין צורך לתייג את עצמך אתה כבר ראית את ההודעה של עצמך.... ;)

                            ב תגובה 1 תגובה אחרונה
                            0
                            • ת תותחוביץ'

                              @בעל-כנפיים

                              א. תשנה את ההגדרה בתצוגה ותסמן וי בסיומות שמות הקבצים.
                              ב. שנה את הסיומת ל .py
                              ויש לך קובץ פייתון

                              רק עוד משהו קטן.... וסליחה שאני סוטה מהנושא, זה פשוט משגע אותי בעין..... אין צורך לתייג את עצמך אתה כבר ראית את ההודעה של עצמך.... ;)

                              ב מנותק
                              ב מנותק
                              בעל כנפיים
                              כתב נערך לאחרונה על ידי
                              #132

                              @תותחוביץ את זה עשיתי הלאה. הקוד לא עבד... למרות ששלושת הבינות טוענות שלכאורה אין סיבה שזה יקרה.

                              מגנוס קרלסןמ תגובה 1 תגובה אחרונה
                              0
                              • ב בעל כנפיים

                                @תותחוביץ את זה עשיתי הלאה. הקוד לא עבד... למרות ששלושת הבינות טוענות שלכאורה אין סיבה שזה יקרה.

                                מגנוס קרלסןמ מחובר
                                מגנוס קרלסןמ מחובר
                                מגנוס קרלסן
                                כתב נערך לאחרונה על ידי
                                #133

                                @בעל-כנפיים תשלח להם את השגיאה
                                הם יענו לך שיש בעיה בקידוד

                                ב E 2 תגובות תגובה אחרונה
                                0
                                • מגנוס קרלסןמ מגנוס קרלסן

                                  @בעל-כנפיים תשלח להם את השגיאה
                                  הם יענו לך שיש בעיה בקידוד

                                  ב מנותק
                                  ב מנותק
                                  בעל כנפיים
                                  כתב נערך לאחרונה על ידי
                                  #134

                                  @מגנוס-קרלסן מה כתוב בשגיאה

                                  מגנוס קרלסןמ E 2 תגובות תגובה אחרונה
                                  0
                                  • ב בעל כנפיים

                                    @מגנוס-קרלסן מה כתוב בשגיאה

                                    מגנוס קרלסןמ מחובר
                                    מגנוס קרלסןמ מחובר
                                    מגנוס קרלסן
                                    כתב נערך לאחרונה על ידי
                                    #135

                                    @בעל-כנפיים תנסה להריץ ותראה

                                    תגובה 1 תגובה אחרונה
                                    0
                                    • מגנוס קרלסןמ מגנוס קרלסן

                                      @בעל-כנפיים תשלח להם את השגיאה
                                      הם יענו לך שיש בעיה בקידוד

                                      E מנותק
                                      E מנותק
                                      efishesh
                                      כתב נערך לאחרונה על ידי efishesh
                                      #136
                                      פוסט זה נמחק!
                                      תגובה 1 תגובה אחרונה
                                      0
                                      • ב בעל כנפיים

                                        @מגנוס-קרלסן מה כתוב בשגיאה

                                        E מנותק
                                        E מנותק
                                        efishesh
                                        כתב נערך לאחרונה על ידי efishesh
                                        #137

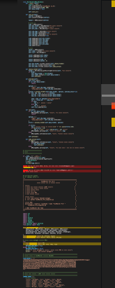
                                        @בעל-כנפיים אל דאגה רוב מי שמנסה לעזור לך פה לא מבין יותר ממך (לפי העצות והחוסר הבנה בבעיה) אולי בהמשך
                                        רק לדעתי אתה חייב לבנות את הקוד קודם על תוכנה נורמלית ולראות שאין שגיאות
                                        בVS CODE אתה יכול להתקין תוספים של פייתון ולראות אם יש שגיאות בסיסיות, עוד לפני שניגשים לשאלה האם זה עובד צריך לראות שהקוד תקין
                                        למשל בקוד ששלחת, תוכל לראות את המרקר והריבועים בצד ימים שמעידים על שגיאות בכתיבה.
                                        ff3892c2-d912-466e-9098-4fb10dbba60b-image.png

                                        למה יש כזה הרבה שגיאות?
                                        בגלל זה
                                        3e70294f-2f43-4c01-bdac-169b145ca074-image.png
                                        8fcf3bf3-a19a-468e-8c5d-e720cdb82e1f-image.png
                                        לא מאמין שזה הגיע ככה עם הAI
                                        אבל יש לך שם תווים שהם לא קריאים (ועוד כמה בעיות קטנות)
                                        אף אחד פה לא יצליח לעזור לך (תמיד אפשר לכתוב את כל הקוד בשבילך אבל לא נראה לי שזה כוונתך)

                                        ודבר מאוד חשוב שזה כשל שלך
                                        העתקת לשם שתי קודים שכל מהם אמור לרוץ לבד
                                        תסתכל בתמונה החלק שמסיים את הקוד הוא if name ואחריו מתחיל שוב ייבוא ספריות וקוד חדש
                                        אי אפשר להריץ שתי קודים בסקריפט אחד
                                        15691950-10fc-460f-91d8-b35e2b27a081-image.png

                                        ב ע"ה דכו"עע 2 תגובות תגובה אחרונה
                                        2
                                        • E efishesh

                                          @בעל-כנפיים אל דאגה רוב מי שמנסה לעזור לך פה לא מבין יותר ממך (לפי העצות והחוסר הבנה בבעיה) אולי בהמשך
                                          רק לדעתי אתה חייב לבנות את הקוד קודם על תוכנה נורמלית ולראות שאין שגיאות
                                          בVS CODE אתה יכול להתקין תוספים של פייתון ולראות אם יש שגיאות בסיסיות, עוד לפני שניגשים לשאלה האם זה עובד צריך לראות שהקוד תקין
                                          למשל בקוד ששלחת, תוכל לראות את המרקר והריבועים בצד ימים שמעידים על שגיאות בכתיבה.
                                          ff3892c2-d912-466e-9098-4fb10dbba60b-image.png

                                          למה יש כזה הרבה שגיאות?
                                          בגלל זה
                                          3e70294f-2f43-4c01-bdac-169b145ca074-image.png
                                          8fcf3bf3-a19a-468e-8c5d-e720cdb82e1f-image.png
                                          לא מאמין שזה הגיע ככה עם הAI
                                          אבל יש לך שם תווים שהם לא קריאים (ועוד כמה בעיות קטנות)
                                          אף אחד פה לא יצליח לעזור לך (תמיד אפשר לכתוב את כל הקוד בשבילך אבל לא נראה לי שזה כוונתך)

                                          ודבר מאוד חשוב שזה כשל שלך
                                          העתקת לשם שתי קודים שכל מהם אמור לרוץ לבד
                                          תסתכל בתמונה החלק שמסיים את הקוד הוא if name ואחריו מתחיל שוב ייבוא ספריות וקוד חדש
                                          אי אפשר להריץ שתי קודים בסקריפט אחד
                                          15691950-10fc-460f-91d8-b35e2b27a081-image.png

                                          ב מנותק
                                          ב מנותק
                                          בעל כנפיים
                                          כתב נערך לאחרונה על ידי
                                          #138

                                          @efishesh תודה לך אחי היקר. אני בודק את העניין מיד.

                                          תגובה 1 תגובה אחרונה
                                          0

                                          • התחברות

                                          • אין לך חשבון עדיין? הרשמה

                                          • התחברו או הירשמו כדי לחפש.
                                          • פוסט ראשון
                                            פוסט אחרון
                                          0
                                          • חוקי הפורום
                                          • פופולרי
                                          • לא נפתר
                                          • משתמשים
                                          • חיפוש גוגל בפורום
                                          • צור קשר